Go to file
shixiaohua e1d7446d8c feat:添加表格加载渲染 2024-05-10 16:10:54 +08:00
.idea Initial commit from Create Next App 2024-03-10 11:17:44 +08:00
docker feat:backup 2024-05-08 14:15:59 +08:00
public Initial commit from Create Next App 2024-03-10 11:17:44 +08:00
src feat:添加表格加载渲染 2024-05-10 16:10:54 +08:00
.eslintrc.json Initial commit from Create Next App 2024-03-10 11:17:44 +08:00
.gitignore backup 2024-04-12 18:43:55 +08:00
README.md feat:添加图片说明 2024-05-08 14:28:01 +08:00
four.png feat:添加图片说明 2024-05-08 14:28:01 +08:00
next.config.mjs feat:backup 2024-05-08 14:15:59 +08:00
package-lock.json feat:时间设置 2024-04-18 10:38:47 +08:00
package.json feat:时间设置 2024-04-18 10:38:47 +08:00
tree.png feat:添加图片说明 2024-05-08 14:28:01 +08:00
tsconfig.json Initial commit from Create Next App 2024-03-10 11:17:44 +08:00

README.md

任务管理小应用

平时事情不多但是容易忘记最近也在学习react便开发了这个应用。

应用将任务分为两种类型来管理:任务树和四象线任务管理

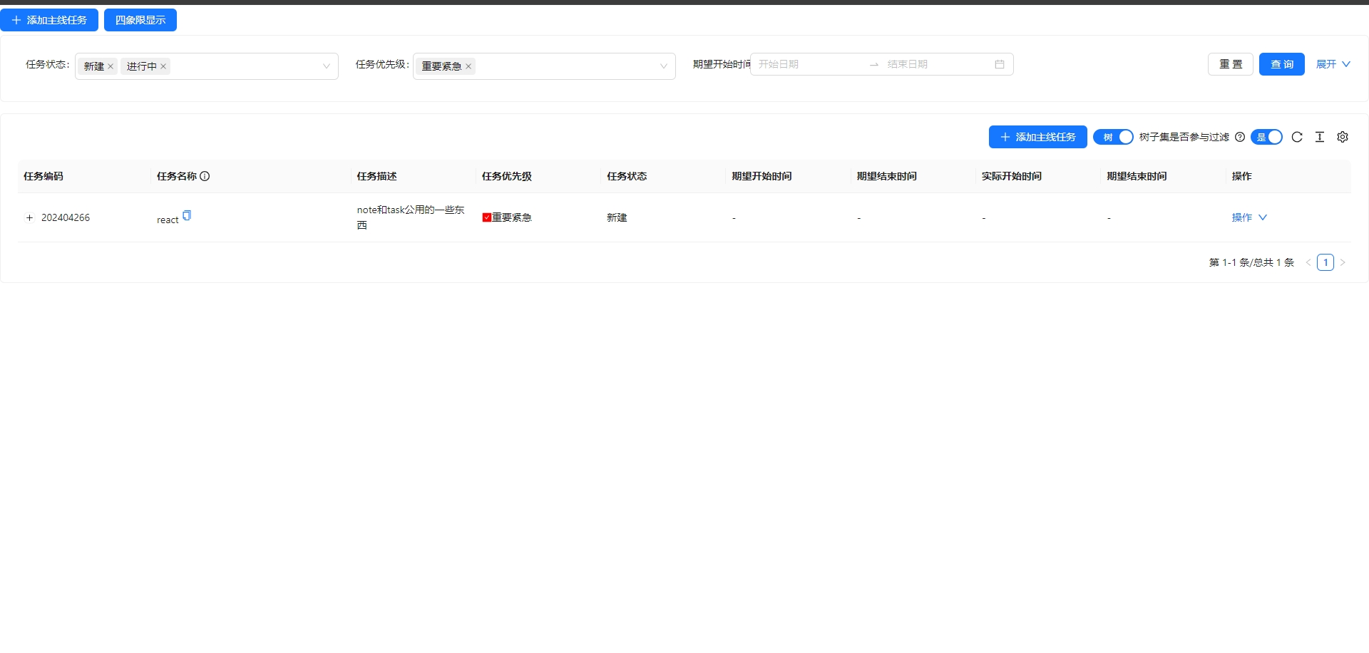
任务树

  1. 层级展示任务
  2. 可在操作中四象线展示子任务

任务树

四象线

  1. 向上重要
  2. 向左紧急

四象线

项目启动

后端服务启动

  1. 后端启动应用需求dockerredismysql8。
  2. jar通过docker打入镜像中无需java环境。
  3. 使用docker/Dockerfile-server文件构建镜像及运行容器
  4. 通过docker/hosts修改自己数据库ip和redis的ip
  5. 数据库端口3306,数据库名task_manager数据库用户名及密码task_manager_user/TaskMU0001redis无密码认证。此条内容目前代码写死后期修改为可配置 构建镜像
docker build -t task-manager-server -f Dockerfile-server .

运行

docker run -d -p 8090:8090 --restart unless-stopped -v ./hosts:/etc/hosts --name task-manager-server task-manager-server

前端项目启动

  1. 前端启动应用需求docker
  2. 需要在电脑hostslinux地址/etc/hosts,windows地址C:\Windows\System32\drivers\etc\hosts中配置后端运行环境地址例如添加127.0.0.1 taskmanagerserver.com 构建镜像
docker build -t task-manager-nginx .

运行

docker run -d -p 3001:3001 --restart unless-stopped --name task-manager-nginx task-manager-nginx