1.6 KiB
1.6 KiB
任务管理小应用
平时事情不多但是容易忘记,最近也在学习react,便开发了这个应用。
应用将任务分为两种类型来管理:任务树和四象线任务管理
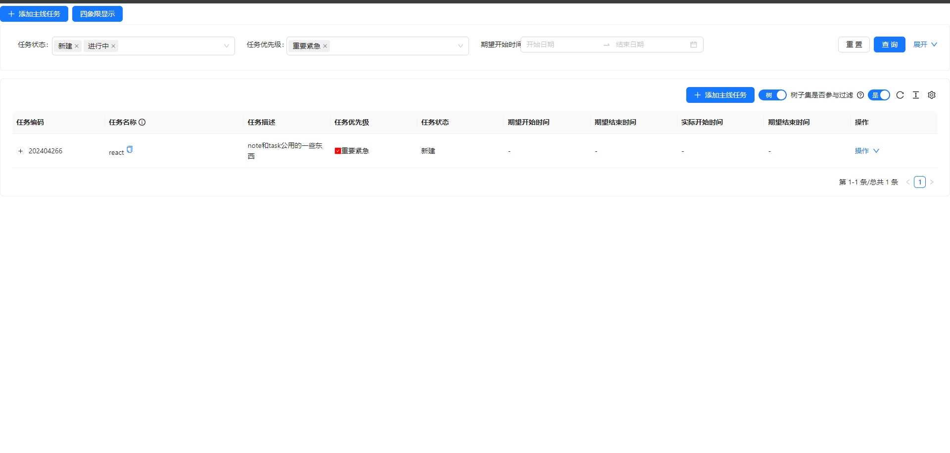
任务树
- 层级展示任务
- 可在操作中四象线展示子任务
四象线
- 向上重要
- 向左紧急
项目启动
后端服务启动
- 后端启动应用需求:docker,redis,mysql8。
- jar通过docker打入镜像中,无需java环境。
- 使用docker/Dockerfile-server文件构建镜像及运行容器
- 通过docker/hosts修改自己数据库ip和redis的ip
- 数据库端口:3306,数据库名:task_manager,数据库用户名及密码:task_manager_user/TaskMU0001,redis:无密码认证。(此条内容目前代码写死,后期修改为可配置) 构建镜像
docker build -t task-manager-server -f Dockerfile-server .
运行
docker run -d -p 8090:8090 --restart unless-stopped -v ./hosts:/etc/hosts --name task-manager-server task-manager-server
前端项目启动
- 前端启动应用需求:docker
- 需要在电脑hosts(linux地址/etc/hosts,windows地址C:\Windows\System32\drivers\etc\hosts)中配置后端运行环境地址,例如添加:127.0.0.1 taskmanagerserver.com 构建镜像
docker build -t task-manager-nginx .
运行
docker run -d -p 3001:3001 --restart unless-stopped --name task-manager-nginx task-manager-nginx