Go to file
1708-huayu 47aeb7c228 feat:tree高度设置 2025-06-23 18:49:52 +08:00
.idea Initial commit from Create Next App 2024-03-10 11:17:44 +08:00
docker feat:svg添加成功 2025-06-11 18:33:27 +08:00
help fix:backup 2024-06-03 18:39:42 +08:00
public feat:svg添加成功 2025-06-11 18:33:27 +08:00
src feat:tree高度设置 2025-06-23 18:49:52 +08:00
.env.development feat:开始与结束时间合并展示 2025-06-17 19:01:54 +08:00
.env.production feat:开始与结束时间合并展示 2025-06-17 19:01:54 +08:00
.eslintrc.json Initial commit from Create Next App 2024-03-10 11:17:44 +08:00
.gitignore backup 2024-04-12 18:43:55 +08:00
README.md fix:backup 2024-06-03 18:39:42 +08:00
next.config.mjs feat:四象限拖拽 2025-03-19 18:59:45 +08:00
package-lock.json feat:开始与结束时间合并展示 2025-06-17 19:01:54 +08:00
package.json feat:开始与结束时间合并展示 2025-06-17 19:01:54 +08:00
tsconfig.json fix:backup 2024-06-03 18:39:42 +08:00
可能用到的技术栈.md feat:backup 2025-05-30 18:53:42 +08:00

README.md

任务管理小应用

平时事情不多但是容易忘记最近也在学习react便开发了这个应用。

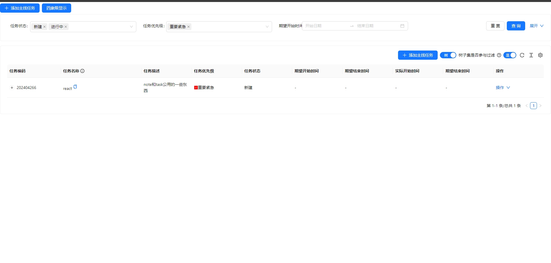
应用将任务分为两种类型来管理:任务树和四象线任务管理

任务树

  1. 层级展示任务
  2. 可在操作中四象线展示子任务

任务树

四象线

  1. 向上重要
  2. 向左紧急

四象线

日历

  1. 月,周,日展示
  2. 只有期望开始时间和期望结束时间都填写的时候才会在日历中展示 周 天 月

项目启动

后端服务启动

  1. 后端启动应用需求dockerredismysql8。
  2. jar通过docker打入镜像中无需java环境。
  3. 使用docker/Dockerfile-server文件构建镜像及运行容器
  4. 通过docker/hosts修改自己数据库ip和redis的ip
  5. 数据库端口3306,数据库名task_manager数据库用户名及密码task_manager_user/TaskMU0001redis无密码认证。此条内容目前代码写死后期修改为可配置 构建镜像
docker build -t task-manager-server -f Dockerfile-server .

运行

docker run -d -p 8090:8090 --restart unless-stopped -v ./hosts:/etc/hosts --name task-manager-server task-manager-server

前端项目启动

  1. 前端启动应用需求docker
  2. 需要在电脑hostslinux地址/etc/hosts,windows地址C:\Windows\System32\drivers\etc\hosts中配置后端运行环境地址例如添加127.0.0.1 taskmanagerserver.com 构建镜像
docker build -t task-manager-nginx .

运行

docker run -d -p 3001:3001 --restart unless-stopped --name task-manager-nginx task-manager-nginx

查看页面

http://taskmanagerserver.com:3001